티스토리 뷰
Hibernate Advanced : 상속 매핑 - Table Per Class Strategy
Korean Eagle 2020. 6. 6. 00:180. 이 포스트는 Table Per Class 정책에 대해서 설명한다.
1. Table Per Class
1-1 이 정책을 사용하면 자식 클래스(non-abstract class)들이 생성된다.
1-2 부모의 속성도 같이 테이블에 포함되어 생성된다.
1-3 부모클래스에서 ID 생성 정책을 TABLE로 사용하여 자식클래스의 ID를 동기화 시킨다.
1-3-1 별도의 sequence 테이블이 생성되고 여기에서 사용한 id가 관리 된다.
1-4 여러 개의 쓰레드가 ID테이블을 접근할 수 있으므로 스레드풀 갯수를 늘여줘야한다.
2. Table Per Class 장단점
2-1 장점
2-1-1 간단하고 직관적인 구현방식이다.
2-1-2 각 자식클래스에 대한 query 수행이 빠른 편이다.
2-2 단점
2-2-1 부모 클래스를 위한 query의 수행 속도는 느린 편이다.
2-2-2 ID 생성시에 스퀀스 테이블을 사용하기 때문에 대용량 데이터베이스를 사용하기에 동기화 부담이 있다.
3. Table Per Class 정책을 사용하려면 아래의 설정이 필요하다.
3-1 부모클래스의 상속 설정에서 Table per class를 지정한다.
@Inheritance(strategy = InheritanceType.TABLE_PER_CLASS)
3-2 이전 블로그에서 지정한 @Discriminator- 관련은 필요가 없다.
3-3 hibernate.cfg.xml에서 아래와 같이 스레드 개수를 늘려 준다.
<property name="connection.pool_size">10</property>
4. Entity 클래스
4-1 User Entity
4-1-1 상속 정책이 TABLE_PER_CLASS이다.
4-1-2 ID 생성 속성이 GenerationType.TABLE 이다.
package pe.pilseong.tableperclass.entity;
import javax.persistence.Column;
import javax.persistence.Entity;
import javax.persistence.GeneratedValue;
import javax.persistence.GenerationType;
import javax.persistence.Id;
import javax.persistence.Inheritance;
import javax.persistence.InheritanceType;
import javax.persistence.Table;
import lombok.Data;
import lombok.NoArgsConstructor;
@Entity
@Table(name = "user")
@Inheritance(strategy = InheritanceType.TABLE_PER_CLASS)
@Data
@NoArgsConstructor
public abstract class User {
@Id
@GeneratedValue(strategy = GenerationType.TABLE)
private Long id;
@Column(name = "firstName")
private String firstName;
@Column(name = "lastName")
private String lastName;
@Column(name = "email")
private String email;
public User(String firstName, String lastName, String email) {
this.firstName = firstName;
this.lastName = lastName;
this.email = email;
}
}
4-2 Student Entity
4-2-1 일반적인 @Entity클래스다.
4-2-2 @DiscriminatorValue가 붙지 않는다.
package pe.pilseong.tableperclass.entity;
import javax.persistence.Column;
import javax.persistence.Entity;
import javax.persistence.EnumType;
import javax.persistence.Enumerated;
import javax.persistence.Table;
import lombok.Data;
import lombok.EqualsAndHashCode;
import lombok.NoArgsConstructor;
@Entity
@Table(name = "student")
@Data
@EqualsAndHashCode(callSuper=false)
@NoArgsConstructor
public class Student extends User {
@Enumerated(EnumType.STRING)
@Column(name = "schoo_level")
private Level level;
@Column(name = "course")
private String course;
public Student(String firstName, String lastName, String email, Level level, String course) {
super(firstName, lastName, email);
this.level = level;
this.course = course;
}
}
4-3 Teacher Entity
4-3-1 일반적인 @Entity클래스다.
4-3-2 @DiscriminatorValue가 붙지 않는다.
package pe.pilseong.tableperclass.entity;
import javax.persistence.Column;
import javax.persistence.Entity;
import javax.persistence.Table;
import lombok.Data;
import lombok.EqualsAndHashCode;
@Entity
@Table(name = "teacher")
@Data
@EqualsAndHashCode(callSuper=false)
public class Teacher extends User {
@Column(name = "salary")
private Double salary;
public Teacher(String firstName, String lastName, String email, Double salary) {
super(firstName, lastName, email);
this.salary = salary;
}
}
5 실행 결과
5-1 실행 코드 - 전 포스트와 동일하다.
package pe.pilseong.tableperclass;
import org.hibernate.Session;
import org.hibernate.SessionFactory;
import org.hibernate.cfg.Configuration;
import pe.pilseong.tableperclass.entity.Level;
import pe.pilseong.tableperclass.entity.Student;
import pe.pilseong.tableperclass.entity.Teacher;
import pe.pilseong.tableperclass.entity.User;
/**
* Hello world!
*
*/
public class App {
public static void main(String[] args) {
SessionFactory factory = new Configuration().configure()
.addAnnotatedClass(User.class)
.addAnnotatedClass(Student.class)
.addAnnotatedClass(Teacher.class)
.buildSessionFactory();
Session session = factory.getCurrentSession();
session.beginTransaction();
Student student = new Student("Pilseong", "Heo", "heops79@gmail.com", Level.TERIARY, "Software Engineering");
Teacher teacher = new Teacher("Suel", "Heo", "suel@gmai.com", 1000000D);
session.save(student);
session.save(teacher);
session.getTransaction().commit();
factory.close();
}
}
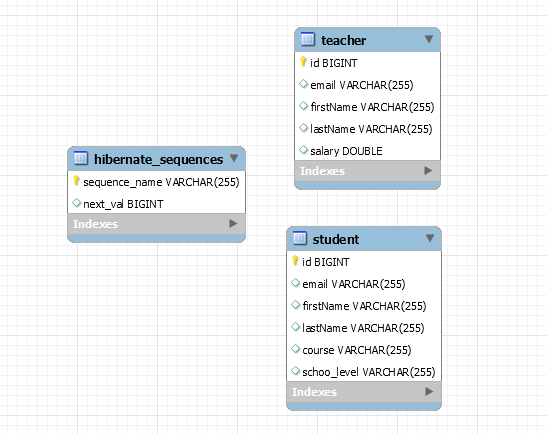
5-2 테이블 결과
5-2-1 자식 클래스와 매핑되는 2개의 테이블과 sequence를 저장하는 테이블이 생성되었다.



5-3 테이블 구조
5-3-1 세 개의 테이블이 생성되지만 테이블 간 관계는 없다.
5-3-2 코드 상 각 자식 테이블이 id를 조회해서 사용할 뿐이다.

'Spring > Hibernate' 카테고리의 다른 글
| Hibernate Advanced : 상속 매핑 - Mapped Superclass Strategy (0) | 2020.06.06 |
|---|---|
| Hibernate Advanced : 상속 매핑 - Joined Table Strategy (0) | 2020.06.06 |
| Hibernate Advanced : 상속 매핑 - Single Table Strategy (0) | 2020.06.05 |
| Hibernate Advanced : Enum 사용하기 (0) | 2020.06.05 |
| Hibernate Advanced : @Embedded, @Embeddable (0) | 2020.06.05 |
- Total
- Today
- Yesterday
- 도커 개발환경 참고
- AWS ARN 구조
- Immuability에 관한 설명
- 자바스크립트 멀티 비동기 함수 호출 참고
- WSDL 참고
- SOAP 컨슈머 참고
- MySql dump 사용법
- AWS Lambda with Addon
- NFC 드라이버 linux 설치
- electron IPC
- mifare classic 강의
- go module 관련 상세한 정보
- C 메모리 찍어보기
- C++ Addon 마이그레이션
- JAX WS Header 관련 stackoverflow
- SOAP Custom Header 설정 참고
- SOAP Custom Header
- SOAP BindingProvider
- dispatcher 사용하여 설정
- vagrant kvm으로 사용하기
- git fork, pull request to the …
- vagrant libvirt bridge network
- python, js의 async, await의 차이
- go JSON struct 생성
- Netflix Kinesis 활용 분석
- docker credential problem
- private subnet에서 outbound IP 확…
- 안드로이드 coroutine
- kotlin with, apply, also 등
- 안드로이드 초기로딩이 안되는 경우
- navigation 데이터 보내기
- 레이스 컨디션 navController
- raylib
- 하이버네이트
- WebMvc
- 스프링
- Many-To-Many
- Spring Security
- Rest
- 설정
- 매핑
- Validation
- one-to-one
- RestTemplate
- spring boot
- login
- jsp
- 스프링부트
- mapping
- hibernate
- Security
- 상속
- form
- crud
- 설정하기
- MYSQL
- 자바
- Spring
- 외부파일
- Angular
- one-to-many
- XML
- 로그인