티스토리 뷰
0. 이 포스트는 상속 매핑의 Joined Table 정책에 대해서 작성한다.
1. Joined Table 정책
1-1 모든 클래스는 테이블로 전환된다.
1-2 상속의 기능은 테이블의 관계로 처리되고 외래키 설정으로 이루어진다.
1-3 Entity 클래스를 가져올 때 내부적으로 여러 테이블 간의 Join으로 반환값이 만들어 진다.
2. 장점과 단점
2-1 장점
2-1-1 정규화된 테이블 구조를 가진다.
2-1-2 중복이 없고 데이터의 무결성이 보장된다.
2-2 단점
2-2-1 모든 entity 작업에 join이 필요하다. 그래서 느리다.
3. Joined Table 정책을 사용하려면 아래의 설정이 필요하다.
3-1 부모클래스의 상속 설정에서 Joined Table 정책을 지정한다.
@Inheritance(strategy = InheritanceType.JOINED)
3-2 부모클래스의 id생성 방식은 일반적인 identity로 정하면 된다. 다른 테이블만 관리하기 때문이다.
4. Entity 클래스
4-1 User Entity
4-1-1 상속정책이 JOINED로 설정되었다.
4-1-2 id 생성 정책이 IDENTITY로 설정되었다.
package pe.pilseong.joinedtable.entity;
import javax.persistence.Column;
import javax.persistence.Entity;
import javax.persistence.GeneratedValue;
import javax.persistence.GenerationType;
import javax.persistence.Id;
import javax.persistence.Inheritance;
import javax.persistence.InheritanceType;
import javax.persistence.Table;
import lombok.Data;
import lombok.NoArgsConstructor;
@Entity
@Table(name = "user")
@Inheritance(strategy = InheritanceType.JOINED)
@Data
@NoArgsConstructor
public abstract class User {
@Id
@GeneratedValue(strategy = GenerationType.IDENTITY)
private Long id;
@Column(name = "firstName")
private String firstName;
@Column(name = "lastName")
private String lastName;
@Column(name = "email")
private String email;
public User(String firstName, String lastName, String email) {
this.firstName = firstName;
this.lastName = lastName;
this.email = email;
}
}
4-2 Student Entity - 이전 포스트와 완전히 동일
package pe.pilseong.joinedtable.entity;
import javax.persistence.Column;
import javax.persistence.Entity;
import javax.persistence.EnumType;
import javax.persistence.Enumerated;
import javax.persistence.Table;
import lombok.Data;
import lombok.EqualsAndHashCode;
import lombok.NoArgsConstructor;
@Entity
@Table(name = "student")
@Data
@EqualsAndHashCode(callSuper=false)
@NoArgsConstructor
public class Student extends User {
@Enumerated(EnumType.STRING)
@Column(name = "schoo_level")
private Level level;
@Column(name = "course")
private String course;
public Student(String firstName, String lastName, String email, Level level, String course) {
super(firstName, lastName, email);
this.level = level;
this.course = course;
}
}
4-3 Teacher Entity - 이전 포스트와 완전히 동일
package pe.pilseong.joinedtable.entity;
import javax.persistence.Column;
import javax.persistence.Entity;
import javax.persistence.Table;
import lombok.Data;
import lombok.EqualsAndHashCode;
@Entity
@Table(name = "teacher")
@Data
@EqualsAndHashCode(callSuper=false)
public class Teacher extends User {
@Column(name = "salary")
private Double salary;
public Teacher(String firstName, String lastName, String email, Double salary) {
super(firstName, lastName, email);
this.salary = salary;
}
}
5. 실행 결과
5-1 실행코드 - 이전 포스트와 완전히 동일
package pe.pilseong.joinedtable;
import org.hibernate.Session;
import org.hibernate.SessionFactory;
import org.hibernate.cfg.Configuration;
import pe.pilseong.joinedtable.entity.Level;
import pe.pilseong.joinedtable.entity.Student;
import pe.pilseong.joinedtable.entity.Teacher;
import pe.pilseong.joinedtable.entity.User;
/**
* Hello world!
*
*/
public class App {
public static void main(String[] args) {
SessionFactory factory = new Configuration().configure()
.addAnnotatedClass(User.class)
.addAnnotatedClass(Student.class)
.addAnnotatedClass(Teacher.class)
.buildSessionFactory();
Session session = factory.getCurrentSession();
session.beginTransaction();
Student student = new Student("Pilseong", "Heo", "heops79@gmail.com", Level.TERIARY, "Software Engineering");
Teacher teacher = new Teacher("Suel", "Heo", "suel@gmai.com", 1000000D);
session.save(student);
session.save(teacher);
session.getTransaction().commit();
factory.close();
}
}
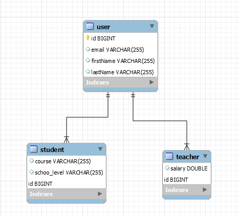
5-2 테이블 결과
5-2-1 3개의 테이블이 생성되었다.

5-2-2 테이블 구조는 다음과 같다.
5-2-2-1 다음과 같이 부모 클래스에 join되는 구조로 클래스가 생성된다.
5-2-2-2 중복이 없고 최소의 데이터만 각 테이블에 저장된 정규화 된 테이블 구조이다.

5-2-3 테이블의 들어간 값들
5-2-3-1 유저 테이블

5-2-3-2 학생 테이블

5-2-3-3 교사 테이블

'Spring > Hibernate' 카테고리의 다른 글
| Hibernate Basic : Bi-directional 관계 Entity의 JSON 재귀적 호출 해결 (0) | 2020.06.11 |
|---|---|
| Hibernate Advanced : 상속 매핑 - Mapped Superclass Strategy (0) | 2020.06.06 |
| Hibernate Advanced : 상속 매핑 - Table Per Class Strategy (0) | 2020.06.06 |
| Hibernate Advanced : 상속 매핑 - Single Table Strategy (0) | 2020.06.05 |
| Hibernate Advanced : Enum 사용하기 (0) | 2020.06.05 |
- Total
- Today
- Yesterday
- 도커 개발환경 참고
- AWS ARN 구조
- Immuability에 관한 설명
- 자바스크립트 멀티 비동기 함수 호출 참고
- WSDL 참고
- SOAP 컨슈머 참고
- MySql dump 사용법
- AWS Lambda with Addon
- NFC 드라이버 linux 설치
- electron IPC
- mifare classic 강의
- go module 관련 상세한 정보
- C 메모리 찍어보기
- C++ Addon 마이그레이션
- JAX WS Header 관련 stackoverflow
- SOAP Custom Header 설정 참고
- SOAP Custom Header
- SOAP BindingProvider
- dispatcher 사용하여 설정
- vagrant kvm으로 사용하기
- git fork, pull request to the …
- vagrant libvirt bridge network
- python, js의 async, await의 차이
- go JSON struct 생성
- Netflix Kinesis 활용 분석
- docker credential problem
- private subnet에서 outbound IP 확…
- 안드로이드 coroutine
- kotlin with, apply, also 등
- 안드로이드 초기로딩이 안되는 경우
- navigation 데이터 보내기
- 레이스 컨디션 navController
- raylib
- spring boot
- Rest
- 스프링부트
- 매핑
- Angular
- one-to-many
- MYSQL
- login
- 로그인
- one-to-one
- Security
- WebMvc
- 자바
- Validation
- crud
- Many-To-Many
- 하이버네이트
- 외부파일
- jsp
- Spring Security
- 설정하기
- 스프링
- mapping
- 설정
- Spring
- RestTemplate
- form
- 상속
- XML
- hibernate